You want to be on a beach

You want to be on a beach

Software is becoming ephemeral, ubiquitous, and invisible. AI agents, the slow death of apps, and what I'm building with Odokai.

This evening I played referee between two AI agents. Different tools, wildly different price tags. They were squabbling over opposing views on what was wrong with the software I was writing (or what they were writing for me). It was genuinely fascinating to watch.

One of them had what I can only describe as arrogance: a quiet certainty that its approach was the right one, paired with a fairly dismissive tone towards the other's suggestions. The second pushed back with equal conviction. I sat in the middle, the meat between two sets of training data, trying to work out which one was actually right.

This isn't as unusual as it sounds, although this particular instance probably is. Watching and guiding LLMs as they write code is something I've been doing for over three years. It started when a colleague excitedly sent me a video that would, he promised, "blow my mind". It was GPT 3.5 being used to write unit tests if I remember rightly.

Fast forward three and a bit years, and the conversation has shifted completely.

Moats

Everyone seems to be talking about how software has been commoditised. The search for moats is everywhere: boardrooms, Twitter threads, investor calls. How very Edwardian.

For those who haven't lived in a castle for the last twenty years (me neither), a moat, in business terms, is a competitive advantage that's hard for rivals to cross. It's a term Warren Buffett popularised decades ago, apparently. Think proprietary data, network effects, switching costs, and brand trust. The reason it's a hot topic now is that AI is dissolving the most common moat of all: the software itself.

The numbers tell the story. In the first week of February 2026, over $1 trillion in market capitalisation was erased from software stocks. A trillion. In seven days. Forrester called it the "SaaS-pocalypse". Investors are fleeing because they believe vibe coding will allow startups to replicate the features of complex SaaS platforms overnight, that per-seat pricing models are becoming obsolete, and that AI agents will bypass traditional software workflows entirely.

Gartner predicts that by 2030, 35% of point-product SaaS tools will be replaced by AI agents or absorbed within larger agent ecosystems. As one headline put it, software may have eaten the world, but now AI is eating software.

But I don't think this is really about moats. It's about something more fundamental.

You want to be on a beach

To anyone mad enough to listen, I've been saying that software is changing, dramatically. The feedback loops are getting smaller everywhere. Failing fast, repeatedly, is cheap. Iteration that once took weeks takes hours. The cost of being wrong has collapsed and, with it, the value of being cautiously right.

I've also been saying something that tends to get more sceptical looks: I don't think people will want your apps for much longer.

Not because the apps are bad. Many of them are excellent. But because you never really want "an app". You want to be on a beach. You want your report written. Your options compared. Your decision made. All the clicking through menus, tabs, and forms is just friction between you and the outcome.

I wrote about this earlier this year:

When you open a travel booking app, you are not really there for the menus or the forms. You want to be on a beach next month, or at your family's table for the holidays. The app is just friction between you and that result.

It would be ridiculous to not mention that there is a whole framework for "creating things" based around this and my supporting conviction for the idea that people don't want a drill bit, they want a hole in the wall has only strengthened.

Why language models changed the game

Language models changed what's possible because they can do three things that traditional software can't.

First, they can interpret intent in plain language. You don't need to learn a query syntax, navigate a menu hierarchy, or map your problem onto someone else's information architecture. You just say what you need.

Second, they deal with messy context. Real problems don't arrive neatly structured. They come with ambiguity, missing data, conflicting requirements, and half-formed ideas. LLMs can work with all of that, not perfectly, but usefully.

Third, they can take actions across different systems. Not just retrieve information, but orchestrate it: pull data from here, transform it, push it there, check the result, adjust. The plumbing that used to require weeks of integration work can now be handled conversationally.

That combination makes it possible to design software around a fundamentally different premise: not "learn how to use this app", but "tell me what you need and I'll sort it".

This isn't an incremental improvement to existing software. It's a shift in focus. The interface stops being the product. The outcome becomes the product.

Meta-Apps and the Dissolution of Software

Zach Lloyd, the founder of Warp, recently wrote a piece called "We will all be digital gods: the death of apps and the rise of the meta-app." His argument is that tools like Claude Code, Codex, and Warp aren't just making it easier to build apps, they're making apps themselves unnecessary. He calls these tools "meta-apps": platforms that can generate whatever software you need, on demand, for the task at hand.

His closing line stuck with me: "We will all be software builders, although we won't be coders."

I think he's right, and I think the implications go further than most people have absorbed yet. If software can be generated on demand, shaped to your specific context, and discarded when the task is done, then software stops being a thing you buy and becomes a thing that happens. It becomes ephemeral. Ubiquitous. Often invisible.

This is the trajectory I see clearly now, and it's what I'm building towards.

What is Odokai

Odokai is not another app. It's an environment.

Odokai grew out of two years of playing with a simple idea, even if the execution is complex: you describe what you need, in plain language, with whatever context and constraints matter, and the platform orchestrates agents, tools, and workflows to deliver that outcome. No app-hopping. No tab-switching. No forms for the sake of forms.

I want to be honest about the state of it. It's still raw. It's evolving fast. The screenshots below show rough edges, because that's the reality of building something at this pace. The interface is functional, not polished. The orchestration works, but it's being refined repeatedly.

But the roughness is the point, in a way. The platform itself is a living example of what I believe about software now: it doesn't need to be perfect and permanent. It needs to be useful and adaptive. The value isn't in the chrome, it's in what it delivers.

What Odokai does today: you can create AI agents with different capabilities, connect them to tools and data sources, build visual workflows that chain reasoning and action, and run multi-step plans that pause for human approval when needed. It supports multiple AI providers - six out of the box; including OpenAI, Anthropic, and Google, and support you running local models, so you're not locked into one vendor's view of intelligence. It has workspaces, knowledge bases, persistent memory, scheduling, Apps (I know!), Orchestrations and Plans, it's auditable and secure.

But the features aren't really the point. The point is the shift they enable: from using software to getting outcomes. From navigating someone else's interface to describing your own intent.

I wrote in our introductory post that Odokai is "the place to work on outcomes". That still holds. But I'd add something now: the future isn't just outcome-centric software. It's software that appears when you need it and dissolves when you don't. Ephemeral. Shaped to the moment. Gone when the moment passes.

That's what I'm building towards. Not a product you log into, but a substrate that's always there, generating the right interface, the right workflow, the right answer, exactly when you need it.

Is Software Engineering Dead?

Well, this has been doing the rounds on LinkedIn for a long while now. My take: it's as dead as it was when we stopped using punch cards, or floppy disks or in the same way that we don't fill a room with a calculator.

The activity of creating doesn't die, even if how it's done changes. What we called "programming" in 1985 looks nothing like what we call "programming" today, and what we call it in 2030 will look nothing like this. The constants are intent, judgement, and taste: the human desire to try to understand what's worth building and why.

The agents I referred will get better. They'll argue and collaborate. The code they produce will evolve. But someone still needs to sit in the middle and decide what matters. Not because the machine can't function without us, but because the machine doesn't care about the outcome the way we do.

Software is changing. Dramatically, irreversibly. I'm not building for the world we had yesterday. There is a new one that's arriving rapidly.

If you want to see what that looks like, rough edges and all, take a look.

Odokai Screenshots

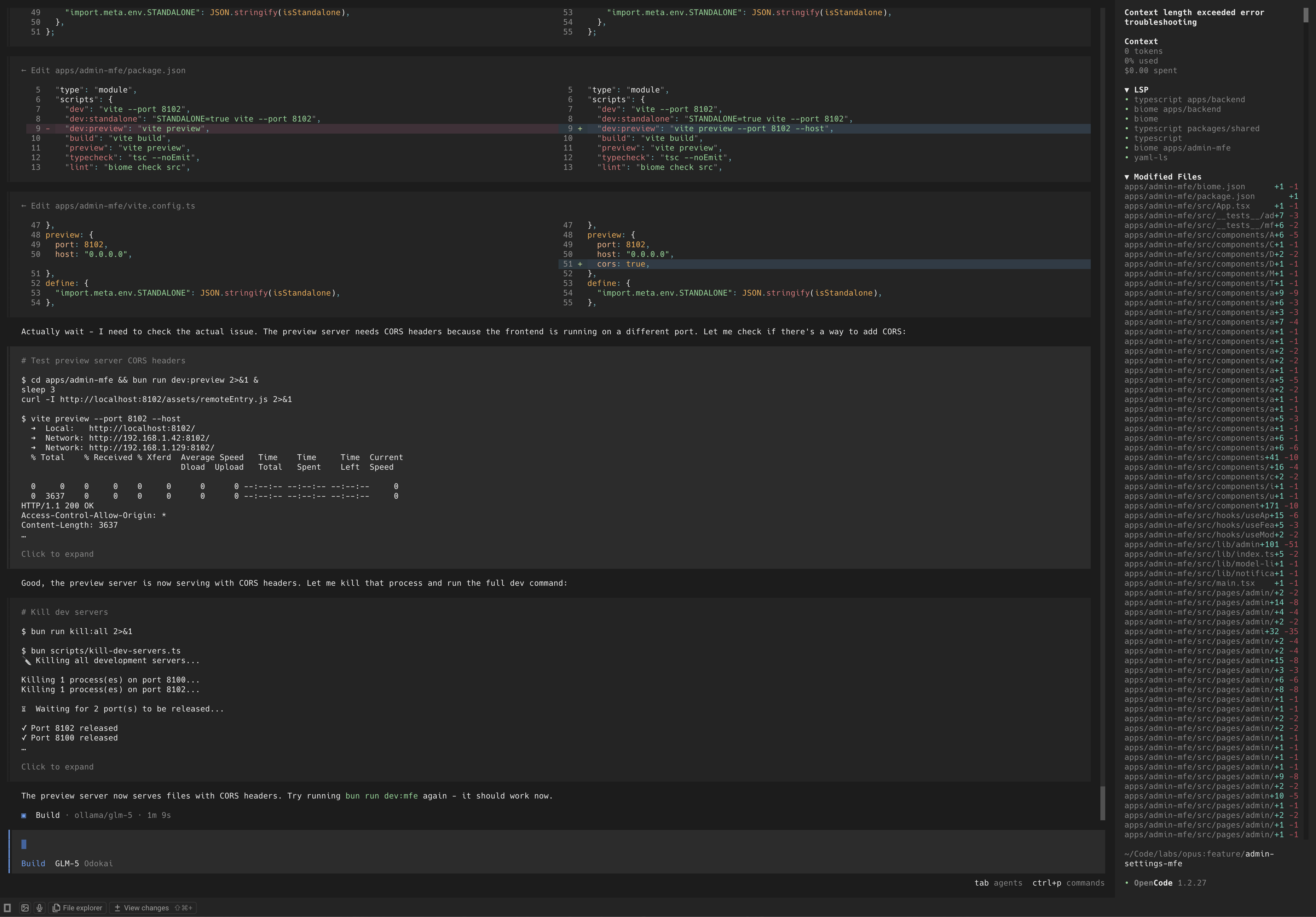
Now, I realise the irony: I've spent this entire piece arguing that apps are dissolving, and now I'm about to show you screenshots of... apps. Rough, unpolished, sometimes trivial-looking widgets. But that's the nature of building in this moment. The outcomes I want from the software I'm creating often require me to build more software. Among the screenshots you'll see below are a Board of "apps", a go-to-market strategy plan, a screenshot of an Odokai model being used through Odokai to build Odokai itself. They're not meant to be impressive as artefacts. They're meant to show the exploration of what's possible when software becomes a means, to an outcome. Odokai built 12 mini apps in just under 30 minutes, It created the go to market plan in less than 90 second and executed it in less than seven minutes with full output and it formed one side of the agentic argument I mentioned above.

Click a thumbnail to view it full size.


For more on the shift from apps to outcomes, read Outcomes: Why Users Won't Want Your App.

Ready to Learn More?

See how Odokai can transform your enterprise workflows with intelligent automation.